Bevezetés
Az életút-elemzés a coaching folyamatban olyan mélyreható strukturált önreflexió, amely segíti az ügyfelet abban, hogy életének kulcstapasztalatait értelmezze, erőforrásait azonosítsa, és koherens narratívát alakítson ki a múltjáról, jelenéről és vágyott jövőjéről. Ez a megközelítés különösen hasznos az életközépi válság, a karrierváltás vagy az identitáskeresés időszakában.
Coaching modellek, amelyek integrálják az életút elemzést
- GROW-modell
- Klasszikus célkitűzési struktúra: Goal – Reality – Options – Will.
- Az életút elemzés az „R” szakaszban alkalmazható: múltbeli sikerek, döntések, kudarcok értelmezése.
- Eszköz: életvonal (lifeline) rajzolása → segít áttekinteni a főbb életszakaszokat és tanulságokat.
- Pozitív pszichológiai coaching modell
- A pozitív élmények és személyes erősségek feltárására épít.
- Az életút elemzés során a coach kérdései a múltbeli sikerélményekre, értékekre és „flow”-élményekre irányulhatnak.
- Eszköz: Erőforrás-napló (pl. „Mely helyzetekben éreztem magam erősnek, kompetensnek, inspiráltnak?”)
- NLP (Neuro-Lingvisztikus Programozás)
Az NLP felismeri, hogy az emberek különböző „reprezentációs rendszerek” alapján dolgozzák fel az élményeket. Az életút-elemzés során a coach rákérdezhet:
– „Hogy láttad magad akkoriban?”
– „Mit hallottál magadban, amikor ez történt?”
– „Hol érezted ezt a testedben?”
Az NLP eszközei lehetővé teszik, hogy az ügyfél új jelentést adjon múltbeli tapasztalatainak. A „reframing” technika segítségével a múltbeli kudarc új nézőpontból erőforrássá válhat.
Az NLP idővonal-technika olyan vizualizációs gyakorlat, ahol az ügyfél mentálisan „visszautazik” egy múltbeli pontba, majd „előre” egy vágyott jövőbe. Ezáltal erőt meríthet a múltból és eljuthat a pozitív érzelmek hajtóerejével a vágyott jövőbe.
Egy vizuális eszköz – a Digitális Életpálya Térkép (DÉT) bemutatása
A DÉT olyan irányított, életpálya-orientációs, narratív módszer, amely az egyén életútját járja végig a 6 terület 360 fokos áttekintésével.
Család, Iskolák (egyéb képzések), Munka (Vállalkozás, Önkéntesség), Szabadidő (Hobbi), Egészség, Személyes tulajdonságok.
A 6 alkalomból álló folyamat során beazonosításra kerülnek az ügyfél formális és informális módon megszerzett kompetenciái, majd a reális lehetőségekből kiindulva az ügyfél céljainak elérését segítő, konkrét lépéseket is tartalmazó rövid és hosszú távú jövőterv készítésével zárul a folyamat.

1. ábra
Digitális Életpálya Térkép területei
Forrás: Munkaerőpiaci tanácsadás a DÉT, a Digitális Életpálya Térkép segítségével
Az ügyfél tapasztalati tőkéje konkrét erőforrásokká, reális célokká alakulnak úgy, hogy közben tudatosulnak a korábban már manifesztálódott kompetenciák.
A feltárt kompetenciaterületek
A DÉT az alábbi kompetenciákat rendszerezi:
• Tudás, ismeretek (formális és informális)
• Készségek, képességek, jártasságok
• Attitűdök, motivációk
• Énkép, személyes értékek
• Átvihető (transzferálható) készségek és tanulási képességek
• Társas kompetenciák: együttműködés, kommunikáció, felelősségvállalás
Ez a komplex megközelítés lehetővé teszi, hogy ne csak a végzettségek, hanem az életút informális és nonformális úton megszerzett teljesítményei és erőforrásai is felszínre kerüljenek.

2. ábra
Egy személy kompetenciahalmaza
Forrás: Munkaerőpiaci tanácsadás a DÉT, a Digitális Életpálya Térkép segítségével
A narratív módszer ötvözése a vizuális megjelenítéssel
A DÉT módszer digitálisan ábrázolja (térkép) az egyén életútjának fő állomásait (tényszerűség), a DÉT szakértő prezentálja digitálisan, majd megbeszéléskor megfogalmazza, visszatükrözi a tapasztalatokból jövő kompetenciákat.
A vizuális ábrázolás – mindmap technikával megmutatja, vizuálisan láthatóvá teszi az egyén számára a bejárt életutat, tudatosítja az erőforrásait.
A narratív módszer alkalmas arra, hogy az emlékek felidézésével, érzelmeket mozgósítsunk és transzformáljuk a vágyott jövő megfogalmazásában és az ügyfél céljai eléréséhez szükséges kompetenciák használatában.
A DÉT előnyei
- Fejleszti az ügyfél önismeretét, önbizalmát és önreprezentációs képességét.
- Magabiztossá tesz, hogy a különböző területeken megszerzett kompetenciák más területekre is átvihetők.
- Segít az interjúra való felkészülésben (kompetenciák, erősségek, illetve az ezeket alátámasztó tények és élethelyzetek átbeszélésével)
- Magabiztosabbá tesz, segíti a bizonytalan, elképzeléssel nem rendelkező ügyfelek karrierirányainak meghatározását.
- Segít a döntéshelyzetekben, a karrierirány meghatározásában.
- Módszert ad a jövő tervezésére (Hosszú távú, 5 évre vonatkozó terv elérése, konkrét lépésekkel megtervezése).
- Összefüggéseket világít meg, vizuálisan láthatóvá tesz, amelyek okozhatják az ügyfél elakadását.
A DÉT módszer különösen ajánlható tapasztalatokkal rendelkező 40 feletti életkorúak esetében, ahogyan az egyik ügyfelem visszajelzése is jelzi:
„Az életem kisebb-nagyobb darabkáinak összerendezése, szerkesztése egy nagy képpé. Azaz tényleg hátra kellett lépni, hogy lássam az egészet, és ne vesszek el a részletekben. Ez lett maga a térkép. Számomra minden ebbe az irányba mutatott, ami a jövőt illeti, de ezt valahogy nem hittem el vagy inkább nem bíztam magamban? Most – hogy több szálon is túl vagyok már – elhiszem.” Jakus Enikő, könyvelő, vállalkozó, tanár
Néhány példa az életút vizuális megjelenítésének gyakorlatára
A DÉT módszert a karriercoachingban több mint tíz éve alkalmazom és kombinálom más eszközökkel. Néhány területet fogok példákon keresztül kiemelni.
A folyamatot mindig a család leírásával kezdjük.
A családban vállalt szerepek sokféle feladatot és felelősséget jelentenek. Első lépésként érdemes feltérképezni, hogy az interjúalany milyen szerepeket tölt be a családban, és ezekhez milyen tevékenységek, felelősségi körök, készségek kapcsolódnak. Gyakran nem is gondolunk rá, hogy a családban betöltött szerepek sok hasonlóságot mutatnak a munkahelyi szerepekkel.
Sokszor előfordul, hogy a pályaválasztás a szülők elvárásai szerint történik, vagy a családi vonalat kell követni.
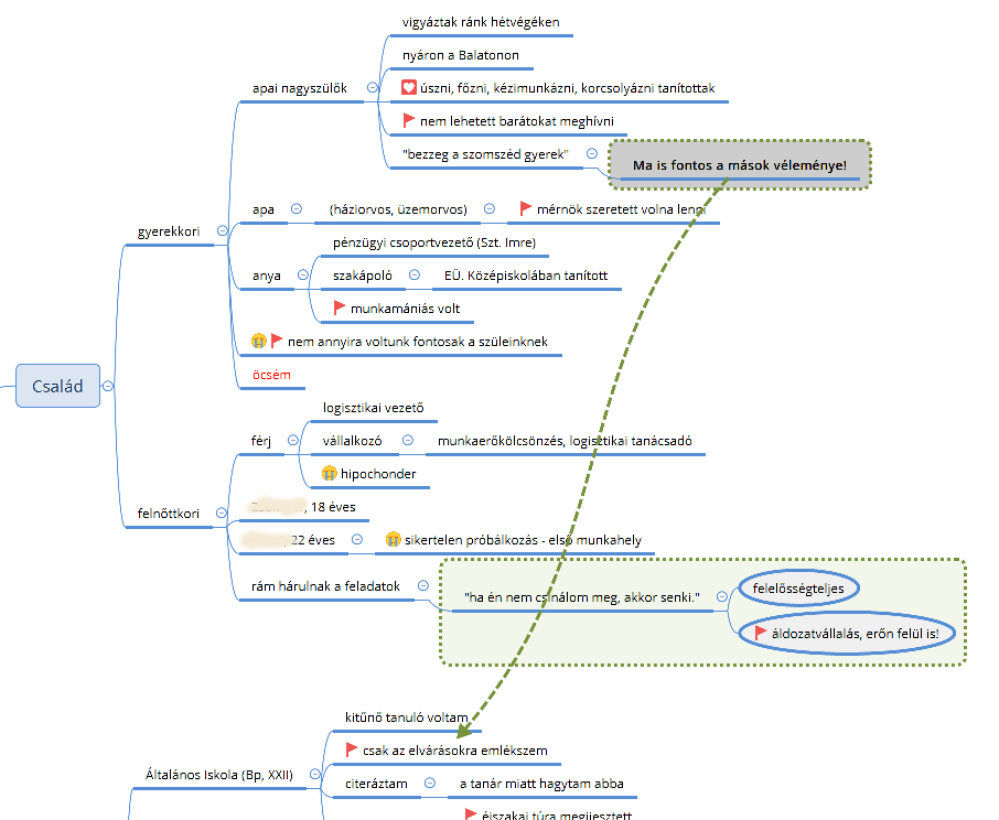
A térképen vizuálisan is megjelenik, így érthetőbbé válik K. Gyula vállalkozói családi múltja, amitől Gyula 40 pluszosan szabadulni szeretne. A kötődések és a hagyomány sokáig tarthatja az embert olyan hosszan azon az úton, amit kényszerből csinál.

3. ábra
K. Gyula család, DÉT térkép részlet
Érdemes beszélgetni arról is, milyen értékeket hoz magával az egyén a családjából, és milyen pozitív vagy negatív élmények hatottak rá ezen a téren.
Már itt az elején kiderülhetnek családból hozott minták, hiedelmek, amelyek negatívan befolyásolhatják, meghatározhatják a jövőkép kialakítását.
Sz. Zita HR menedzser, azért keresett meg, mert váltani szeretne. Évek óta gondolkodik, készül a vállalkozására. Elsősorban a szabadabb élet, az értékteremtés vágya hajtja, továbbá az, hogy elfáradt a jelenlegi munkájában, a kiégettség közelében jár.

4.ábra
Sz. Zita család, DÉT térkép részlet
A családi minta, az elvárásoknak való megfelelés, rendre előjött minden területen. Az elvárás és a saját igény, szükséglet szétszálazása külön feladattá vált a folyamatban.
Munka, Vállalkozás, Önkéntesség területei
Érdemes minden korábbi munkatapasztalatot részletesen feltérképezni, még akkor is, ha az adott pozíció elsőre kevésbé jelentősnek tűnik. Ezekben a munkákban olyan képességek és készségek fejlődhettek ki, amelyek jelenlegi célok eléréséhez is jól használhatók.
Fontos szerepünk, hogy meglássuk a munkatapasztalatok közötti összefüggéseket, és segítsünk azonosítani azokat az ismétlődő elemeket, amelyek az egyén erősségeit tükrözik. Sok készség nem kötődik kizárólag egy adott szakmához – sőt, sokszor a munkahelyen kívüli tevékenységek során szerzett tapasztalatok is komoly értéket képviselnek.

5. ábra
K. Gréta munka terület, DÉT térkép részlet
K. Gréta térképéből kiemelkedik a tudás átadásának képessége, a jó kapcsolatteremtő képesség, amelyet a pályaváltás egyik alternatív lehetőségeként használtunk a jövőtervben. Ugyanakkor ott a B lehetőség is, ami egy vezetői karrier lehetősége lehet, akár a jelenlegi, akár egy másik munkahelyen.
Szabadidő, érdeklődés, hobbi
Sokszor feledkezünk el a munkán kívüli területek informális úton szerzett kompetenciáiról.
A DÉT térkép vizuálisan is láttatja azokat a képességeket, készségeket, tapasztalatokat, ami muníciót és egyben önbizalmat adhat a pályaváltásra, vagy akár pozícióváltásra is.
Jövőterv
A jövőterv elkészítésénél, ha a folyamat korábbi részeiben nem, itt biztosan szó esik az értékrendről, amely fontos eleme az A, B, C tervek készítésének.

6. ábra
Az értékek rangsora egy ügyfélnél
A munka utolsó szakaszában derülhet ki és a térkép vizuálisan is láttatja, ha valami ellentmondás van az egyéni álomcélok és a realitás között.
A. Andrea vállalkozni szeretetett volna, mert a korábbi munkahelyén kiégett, nem tudta elképzelni, hogy olyan munkát vállaljon, ahol főnöke van. Vállalkozásban gondolkodtunk, ez volt a fókuszban a folyamatban.
Ugyanakkor nem tudta, mi is lehet az a vállalkozás, amelyet össze tud egyeztetni az autista gyermeke gondozásával. Megjelentek a térképén több helyen: „sokszor halogatok”, „nehéz elindulni”, „bizonytalan vagyok” hangok, továbbá a bizonytalanságtól való félelem gátolhatja a vállalkozás felé történő elindulást.
Andrea a folyamatunk végére eldöntötte, hogy nem a vállalkozói út az övé, hanem az önkéntes munkában, legfeljebb nonprofit vállalkozásban fogja megtalálni az útját.

7. ábra
A. Andrea jövőterve – DÉT térkép részlet
Visszafelé, a vállalkozásból az alkalmazotti lét felé is van út:
J. Szandra tehetséges, egyedi látásmóddal rendelkező fotós. Van vállalkozói vénája, ez a térképéből is kiderült:

8. ábra
J. Szandra DÉT térképnek részlete
A történet megvilágította és a térképen is megjelenítettük Szandra kompetenciáit (ellipszis alakú ábrázolás).
Azonban a folyamat időpontjában vállalkozóként kiégett, megoldást keres alkalmazottként, vállalkozói kompetenciáinak ellenére.

9. ábra
J. Szandra döntéselőkészítésének DÉT térkép részlete
Néhány kiegészítő módszerek a DÉT folyamatában
Az alábbiakban néhány kiegészítő módszert mutatok be, amelyek a térkép készítésének folyamatába beilleszthetők.
| Eszköz neve | Leírás | Mire jó |
|---|---|---|
| Életvonal (lifeline) | Időalapú vizuális térkép, ahol pozitív és negatív eseményeket jelölünk | Összefüggések felismerése, kulcsesemények azonosítása |
| Kép kártyák | Segítenek történetként értelmezni az életeseményeket, segít erőforrásokat, lehetőségeket megtalálni | Történetírás, új narratíva kialakítása Intuíció alkalmazása |
| Erőforrás-napló | Írásbeli gyakorlat a múltbeli sikerélmények feldolgozására | Önbizalomépítés, erőforrás-tudatosság |
| „Hős útja” séma | Archetípusos történetív, amely strukturálja az élettörténetet | Személyes fejlődési ív felismerése |
| Bakancslista | 100 elemű álomlista létrehozása | Igények szükségletek tudatosítása, feltárása |
Reframing (átkeretezés) | Múltbeli élmények jelentésének átalakítása | Kudarcélmények átkeretezése |
Wholeness Work® módszer | Az életúton keletkezett negatív érzelmek feloldása | Jövőkép Bátorság a vágyott jövőkép megvalósításához. Az elindulás lépéseinek megkönnyítése |
Összefoglalás
Az életút elemzése nem csupán egy egyszerű visszatekintés, hanem dinamikus, jövőbe mutató coaching eszköz. Segít értelmet adni a tapasztalatoknak, integrálni a tanultakat, és új nézőpontból tekinteni a lehetőségekre. Az elméleti modellek és eszközök megfelelő alkalmazásával a coach támogathatja ügyfelét abban, hogy saját történetének aktív szerzőjévé váljon.
Az életút vizuális ábrázolása (DÉT) aláhúzza, világossá teszi és alkalmazhatóvá és konvertálhatóvá teszi mindazt a tapasztalatot, amelyet az egyén az életútján bejár.
Irodalom:
Munkaerőpiaci tanácsadás a DÉT, a Digitális Életpálya Térkép segítségével, https://drive.google.com/file/d/1bsrFVVbkvi1VgkkAa5oYXie6G1xRQbDM/view , Letöltve: 2025. 07.15.
Joseph O’Connor, John Seymour: NLP. Segítség egymás és önmagunk megismeréséhez, Budapest, 2010
Steve Andreas, Charles Faulkner: A változás te magad légy, Libri Kiadó, 2009
The Wholeness Work® Coaching
Wholeness Work® módszer, https://www.coachandsmile.com/wholenessworkcoaching/, , Letöltve:2025. 07-16.
Wholeness Workkel ®támogatott coaching – az érzelmek átalakításához
https://www.eletutkonzultacio.hu/wholeness-az-erzelmek-atalakitasahoz/, Letöltve:2025. 07-16.
Szeretetfürdő – Wholeness Work® napló – 1-2. hét , https://www.eletutkonzultacio.hu/wholeness-naplo-6-hetben/ Letöltve: 2025. 07-16.
Szeretlek is meg nem is… Wholeness Work® napló 3.hét, https://www.eletutkonzultacio.hu/szeretlek-is-meg-nem-is-wholeness-work-naplo-3-het/ , Letöltve: 2025. 07-16.
Kovács Márta
tanár, coach, DÉT szakértő

10 éve dolgozom pályaváltókkal, elsősorban 40-50 feletti korosztállyal. Alapképzettségem tanár, és a tudásátadást tekintem életfeladatomnak. Teszem ezt workshopok, csoportos coaching és egyéni coaching alkalmával is, a coaching folyamatokon túl. Jómagam is kései pályaváltó vagyok – 54 évesen váltottam, harmadszorra találtam meg az igazán nekem való segítő foglalkozást a coaching formájában. DÉT szakértőként a DÉT (Digitális Életpálya Térkép) módszert kezdetektől alkalmazom, a legtöbbet használt módszereim közé tartozik



